T
The Daily Insight

Can git hooks be committed

Author

Sophia Edwards

Published Apr 26, 2026

Git hooks are a useful feature that can be used to manage the integrity of your source repository. … git/hooks/pre-commit to make this happen. This works well for my purposes, but I wanted to make it as simple as possible when sharing with the rest of the team.

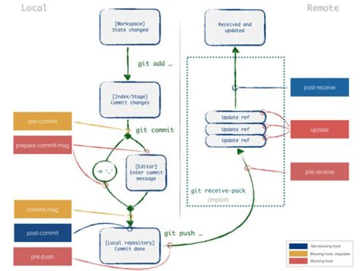
Where are git hooks executed?

All Git hooks are ordinary scripts that Git executes when certain events occur in the repository. This makes them very easy to install and configure. Hooks can reside in either local or server-side repositories, and they are only executed in response to actions in that repository.

When you run git commit which hooks are called?

There are two groups of these hooks: client-side and server-side. … Client-side hooks are triggered by operations such as committing and merging, while server-side hooks run on network operations such as receiving pushed commits.

Are git hooks versioned?

We’d like to make a few basic hook scripts that we can all share — for things like pre-formatting commit messages. Git has hook scripts for that that are normally stored under <project>/.git/hooks/ . However, those scripts are not propagated when people do a clone and they are not version controlled.

Are git hooks stored in the repo?

By default hooks are stored in . git/hooks outside of the working tree and are thus not shared between users of the repository. The hooks can be included in a directory within the repository and then each developer can set Git up to use them. … git/hooks directory to the new hooks directory in the repository.

Do git hooks work on Windows?

So your hook script will work okay as long as you stick to the basics, but if you need anything more advanced and you’re using Windows, you’ll need to use PowerShell instead of sh .

How do I commit a hook to git repository?

  1. Navigate to the hooks directory $ cd /my-git-repo/.git/hooks. Notice the files inside, namely: applypatch-msg.sample. …
  2. Install your hook. To enable the hook scripts, simply remove the . …
  3. Select a language to write your hook scripts in. …
  4. Write your script.

How do I blame in git?

The first step of our git blame usage example is to git clone the example repository. Creating the third commit, along with Kev and Albert, so that Kev can get git blame docs. git blame only operates on individual files. A file-path is required for any useful output.

How do I ignore a git hook?

Quick tip if you want to skip the pre-commit validations and quickly want to get a commit out there. To get your commit through without running that pre-commit hook, use the –no-verify option.

How do you commit a Precommit hook?

Open a terminal window by using option + T in GitKraken. Once the terminal windows is open, change directory to . git/hooks . Then use the command chmod +x pre-commit to make the pre-commit file executable.

Article first time published on

What does git commit mean?

The git commit command captures a snapshot of the project’s currently staged changes. Committed snapshots can be thought of as “safe” versions of a project—Git will never change them unless you explicitly ask it to.

What is git Webhook?

Webhooks allow you to build or set up integrations, such as GitHub Apps or OAuth Apps, which subscribe to certain events on GitHub.com. … Webhooks can be installed on an organization, a specific repository, or a GitHub App. Once installed, the webhook will be sent each time one or more subscribed events occurs.

Can you push git hooks?

No, git hooks are not pushed or pulled, as they are not part of the repository code. Please refer to the documentation for a list of simple client-side and server-side hooks.

What is a commit msg hook?

DESCRIPTION. A Git hook automatically invoked by git commit , and most other commit creation tools such as git citool or git gui . … This permits amending an existing commit, or allows the user to insert the Change-Id manually after copying it from an existing change viewed on the web.

How do I delete a commit?

To remove the last commit from git, you can simply run git reset –hard HEAD^ If you are removing multiple commits from the top, you can run git reset –hard HEAD~2 to remove the last two commits. You can increase the number to remove even more commits.

Are git hooks files version controlled Yes or no?

The . git/hooks directory is not tagged by version control and so does not persist when we clone a remote repository or when we push changes to a remote repository.

What is husky git?

What is Husky? Husky is a tool that allows us to easily wrangle Git hooks and run the scripts we want at those stages. It works by including an object right within our package. json file that configures Husky to run the scripts we specify.

What is git pre commit?

pre-commit hooks are a mechanism of the version control system git. They let you execute code right before the commit. … The Python package has a plugin-system to create git pre-commit hooks automatically. It’s not only for Python projects but for any project.

What is the purpose of hooks in a system like Git why are they useful?

Git hooks are scripts which trigger specific automated actions based on an event performed in a git repository. The git hook name usually indicates the hook’s trigger (e.g. a pre-commit, a post-commit, etc). These hooks can be useful in automating tasks on your git workflow.

How do I stop Husky pre-commit?

You can set HUSKY environment variable to 0 in your CI config file, to disable all hooks.

What is bypass commit hooks?

The commit option “Bypass commit hooks” should add the –no-verify flag to the commit as described in the SourceTree 1.5. 7 release notes. … The option has no effect on the commit arguments, and pre-commit hooks will execute regardless of this setting.

How can I commit without text?

On Windows this command git commit -a –allow-empty-message -m ” makes commit with commit message ” ” “, so it is better to use this command instead: git commit -a –allow-empty-message –m “” .

What is raw in GitHub?

The raw.githubusercontent.com domain is used to serve unprocessed versions of files stored in GitHub repositories. If you browse to a file on GitHub and then click the Raw link, that’s where you’ll go. … The rest of that command just retrieves the file and runs ruby on its contents.

What is raw and blame in GitHub?

The git blame command is used to examine the contents of a file line by line and see when each line was last modified and who the author of the modifications was. If there was a bug in code,use it to identify who cased it,then you can blame him.

Does a fast forward merge create a commit?

Here, option –no-ff (i.e. true merge) creates a new commit with multiple parents, and provides a better history tracking. Otherwise, –ff (i.e. fast-forward merge) is by default. (*) Note that here if the newFeature branch is re-used, instead of creating a new branch, git will have to do a –no-ff merge anyway.

Which option in git blame is used to filter only the commit hash?

By default, git blame shows short commit hashes which is unique as well. So, you can use it without any problem. But, if you prefer to see the full length commit hashes, then you can use the -l option of git blame as follows.

How do git commits work?

The git commit command is used to move files from the staging area to a commit. This command is run after git add, which is used to add files to the staging area. git commit creates a snapshot of the changes made to a Git repository which can then be pushed to the main repository when the developer is ready to do so.

What happens when you run git commit without argument?

Changes between the index and your last commit; what you would be committing if you run “git commit” without “-a” option. As a consequence, the script does not work when a using is git commit -a . This is because it gets called at a stage where the index apparently has not had the changes added.

How do I leave a git commit message?

After writing commit message, just press Esc Button and then write :wq or :wq! and then Enter to close the unix file.

How do I use Git Webhooks?

  1. Navigate to the repository you want to subscribe to events on.
  2. Go to Settings → Webhooks.
  3. Click on Add webhook.
  4. Fill in the webhook form specifying your webhook URL.
  5. Subscribe to all, or only the events you’re interested in.
  6. Click the Add webhook button to complete the process.

Why do we use Webhooks?

Webhooks are one of a few ways web applications can communicate with each other. It allows you to send real-time data from one application to another whenever a given event occurs. For example, let’s say you’ve created an application using the Foursquare API that tracks when people check into your restaurant.